OutSystems

Udvikling i OutSystems

Visuelt overblik af Workflows

OutSystems håndterer workflows gennem en visuel low-code platform, hvor både menneskelige og automatiserede opgaver kan modelleres og styres. Workflows starter typisk med en trigger, fx en brugerhandling eller systemhændelse, og indeholder aktiviteter som godkendelser, beregninger eller notifikationer. Beslutningspunkter gør det muligt at styre processen dynamisk, mens menneskelige opgaver håndteres via Task Inbox. Platformen integrerer nemt med eksterne systemer og databaser, og giver samtidig overvågning og analyse af processerne, så flaskehalse kan opdages og optimeres. Dette gør det muligt at automatisere komplekse workflows hurtigt og effektivt

Agenter i OutSystems

Hvert trin præsenteres visuelt som blokke forbundet af flowlinjer, hvilket gør det let at forstå logikken og se, hvordan beslutninger påvirker den videre proces. Den grafiske struktur gør komplekse forløb overskuelige og hjælper både udviklere og forretningsbrugere med hurtigt at identificere status, progression og eventuelle tilbagevendende loops. Processen kan følges i realtid, og hver aktivitet viser tydeligt, om den er gennemført, afventer eller kræver handling.

Dokumentation i OutSystems

OutSystems’ Agent‑grænseflade giver en enkel og visuelt rolig måde at opbygge og teste AI‑drevne agenter på. Brugeren guides gennem tre tydelige trin – instruktioner, valg af AI‑model og tilføjelse af data – hvilket gør det nemt at designe agentens adfærd uden tekniske barrierer. Midterpanelet viser et rent og dialogbaseret interface, hvor man kan interagere med agenten og straks se, hvordan den reagerer på forskellige inputs. Layoutet understøtter hurtig iteration og eksperimentering, så man løbende kan finjustere agentens svar og funktionalitet. Samlet tilbyder OutSystems et intuitivt og moderne miljø, der gør det let at skabe AI‑agenter, selv for brugere uden dyb teknisk erfaring.

OutSystems gør dokumentationsprocesser både brugervenlige og effektive ved at kombinere et klart visuelt layout med intuitive upload‑funktioner. Skærmen guider brugeren trin for trin gennem nødvendige dokumenter, mens udviklere i Studio kan designe og tilpasse flowet direkte i det visuelle interface. Samtidig kan platformens indbyggede AI‑værktøjer hjælpe med automatisk at generere dokumentation baseret på moduler, UI‑elementer og proceslogik, hvilket reducerer manuelt arbejde og sikrer ensartethed. Alt i alt tilbyder OutSystems en moderne og effektiv ramme til at skabe dokumentationsmoduler, der både er funktionelle og lette at vedligeholde.

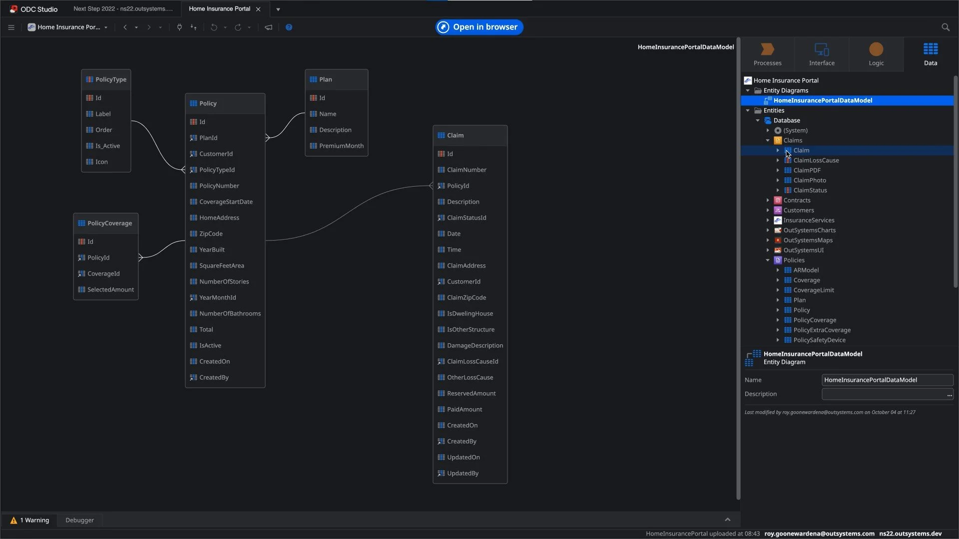
Data i OutSystems

At udvikle i OutSystems er en visuelt styret og intuitiv oplevelse, hvor logik og funktionalitet bygges gennem klare flow‑diagrammer i stedet for traditionel kode. Platformen viser processer som sammenhængende blokke og forbindelser, hvilket gør komplekse operationer mere overskuelige og lettere at kommunikere på tværs af teams. Udvikleren kan trække komponenter ind, forbinde dem logisk og hurtigt se, hvordan data bevæger sig gennem applikationen. Samtidig hjælper OutSystems’ AI‑funktioner med at foreslå logik, generere kode og skabe dokumentation. Resultatet er en udviklings-oplevelse, hvor hastighed, struktur og visuel klarhed går hånd i hånd, og hvor både nye og erfarne udviklere kan skabe robuste løsninger effektivt og sikkert.

Workflows integreret

OutSystems gør arbejdet med data modellerbart og let at forstå gennem en visuel datamodel, hvor tabeller og deres relationer præsenteres som tydelige diagrammer. Udvikleren kan hurtigt danne sig et overblik over strukturen, se hvordan entiteter hænger sammen og navigere mellem felter uden at dykke ned i kompleks SQL. Det visuelle miljø gør det enkelt at tilføje attributter, definere relationer og sikre dataintegritet direkte i editoren. Samtidig hjælper OutSystems’ AI‑funktioner med at generere beskrivelser, oprette data­modeller ud fra tekst og foreslå optimeringer, hvilket accelererer hele datadesignprocessen. Resultatet er en platform, hvor dataarkitektur bliver intuitiv, fleksibel og let at vedligeholde – selv når løsningen vokser i omfang.